学院威尼斯人娱乐场官网
威尼斯人娱乐场官网 仇焕广教授在《Resources, Conservation & Recycling》杂志发表研究成果
2020-09-17近日,威尼斯人娱乐场官网 仇焕广教授为第一通讯作者在学术期刊《Resources, Conservation & Recycling》发表题为“The potential contribution of growing rapeseed in winter fallow fields across Yangtze River Basin to energy and food security in China”的文章。
该研究探讨了长江流域冬季休耕地种植油菜提高粮食自给率的潜力并探讨了其可行性。论文链接://www.sciencedirect.com/science/article/pii/S0921344920304766?dgcid=author。

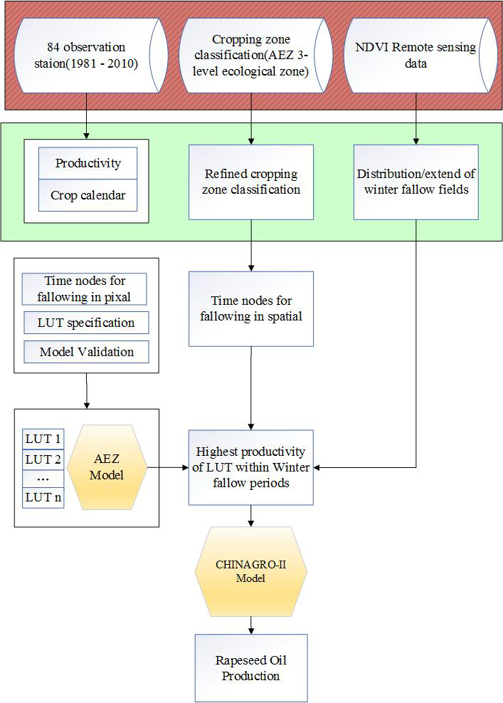
该研究基于1981-2011年84个农业气象观测站的油菜生长记录数据库,使用遥感数据,在1km×1km网格单元水平上测量了长江流域2007-2008年的冬季休耕期,并创新地考虑了农民对播种期和品种选择的适应性来评估冬季休耕地种植油菜的生产潜力。研究进一步结合AEZ和CHINAGRO-II模型,模拟了在该区域利用冬闲田种植油菜对2020年和2030年油菜的生产和贸易的影响。
研究发现,2007-2008年长江流域可供油菜种植的冬季休耕地面积为778万公顷。如果按照平均产量为1950公斤/公顷,油菜的出油率约为40%计算,如果利用60%的冬季休耕地种植油菜,将使油菜籽自给率在2020年提高到100%,在2030年提高到72%,可以使中国在2020年减少810万吨大豆进口。
文章分析了导致长江流域冬季休耕地扩张的四种主要力量。第一是农村劳动力向非农产业转移,导致农业生产机会成本显著增加;第二是种植冬季作物(如小麦)的高风险;第三是对长江流域冬季作物的扶持政策支持有限;第四是机械化水平低,使得油菜生产需要大量劳动力,进而降低了在冬闲田上种植油菜的经济效益。
该研究建议通过基础设施建设和土地整理推广机械化,促进长江流域的油菜生产。政府部门可以结合“精准扶贫”“农业综合开发”“高标准农田建设”“中低产田改造”等项目,加强该区域的农田水利基础设施建设;通过发展土地租赁市场和建立土地租赁转让机制、促进农业社会化服务等措施,鼓励冬闲田的利用。
该研究还强调长江流域冬季休耕地油菜生产战略规划应该考虑到种植油菜对土壤和生态系统的不利影响。已有研究表明长期的集约化耕作会破坏土壤的养分平衡,非休耕地的农作物产量低于休耕地。
《Resources, Conservation & Recycling》创刊于1988年,最新影响因子为8.086,为JCR Q1区期刊。该期刊专注于环境科学与生态研究及相关政策研究,如资源保护和循环利用、生产和消费结构调整、产业转型等。
附录:研究绘制图像及主要成果
图1:研究区域。
图2:方法流程图

图3:2007-2008年长江流域适宜种植油菜的冬季休耕地范围

图4:2007-2008年冬季休耕开始日期

图5:2007-2008年冬季休耕结束日期

图6:2007-2008年冬季休耕期的空间分布

图7:按县划分的冬季休耕地种植油菜的潜在产量。